おかげさまで開設25周年WWW.COM4-2.IFCMONTPELLIER.FR 創業祭

WWW.COM4-2.IFCMONTPELLIER.FR

詳しくはこちら
マイストア マイストア 変更
  • 即日配送
  • 広告
  • 取置可能
  • 店頭受取

HOT ! その他 api image-423.png

※WWW.COM4-2.IFCMONTPELLIER.FR 限定モデル
YouTuberの皆様に商品の使い心地などをご紹介いただいております!
紹介動画はこちら

ネット販売
価格(税込)

21010

  • コメリカード番号登録、コメリカードでお支払いで
    コメリポイント : 0ポイント獲得

コメリポイントについて

購入個数を減らす
購入個数を増やす

お店で受け取る お店で受け取る
(送料無料)

受け取り店舗:

お店を選ぶ

近くの店舗を確認する

納期目安:

13時までに注文→17時までにご用意

17時までに注文→翌朝までにご用意

受け取り方法・送料について

カートに入れる

配送する 配送する

納期目安:

2026.01.18 1:25頃のお届け予定です。

決済方法が、クレジット、代金引換の場合に限ります。その他の決済方法の場合はこちらをご確認ください。

※土・日・祝日の注文の場合や在庫状況によって、商品のお届けにお時間をいただく場合がございます。

即日出荷条件について

受け取り方法・送料について

カートに入れる

欲しいものリストに追加

欲しいものリストに追加されました

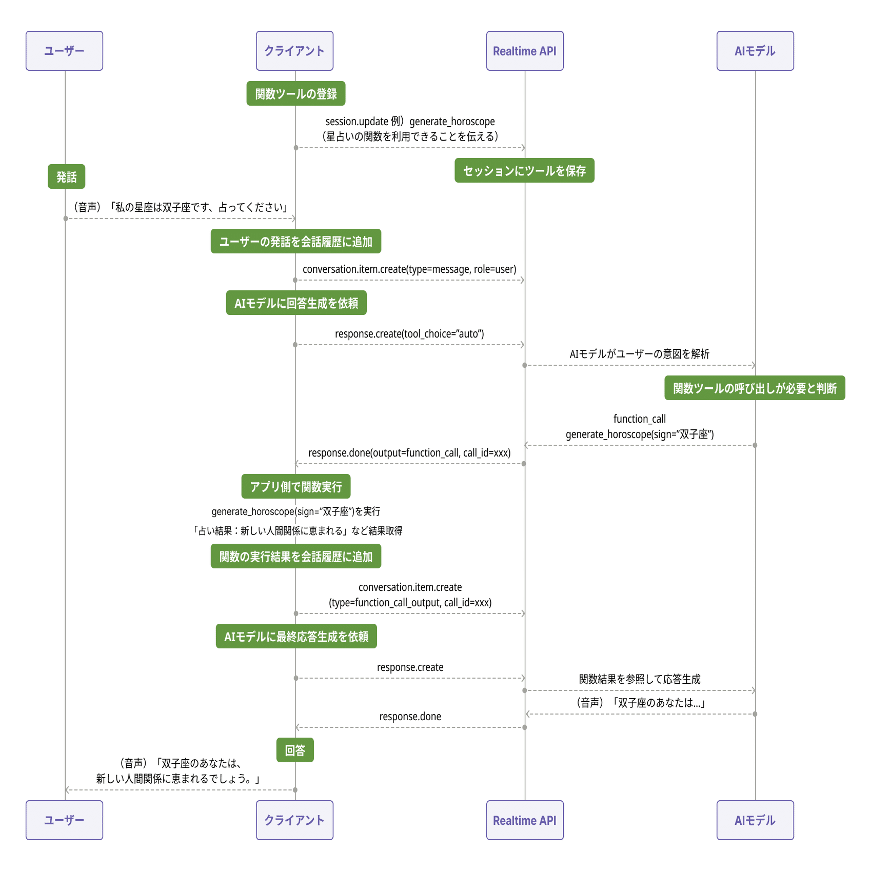
その他 api image-423.pngの詳細情報

image-423.png。ローカルPCからGemini APIを利用する際の呼び出し方と認証方式。うさぎでもわかるX(API)×AIエージェント連携入門。自作したChatGPT規格のプラグインをFunction callingを使って呼び出す。。500×3800×91000×91500×32000×8宅急便予定
  • image-423.png
  • ローカルPCからGemini APIを利用する際の呼び出し方と認証方式
  • うさぎでもわかるX(API)×AIエージェント連携入門
  • 自作したChatGPT規格のプラグインをFunction callingを使って呼び出す

同じカテゴリの 商品を探す

ベストセラーランキングです

このカテゴリをもっと見る

この商品を見た人はこんな商品も見ています

近くの売り場の商品

このカテゴリをもっと見る

カスタマーレビュー

オススメ度  4点

現在、5930件のレビューが投稿されています。